Using the bcpViewer

../../_images/bcpviewer_256.png

With bcpViewer you can preview your BCP package before it is imported into Vault, in order to prevent errors that will be found after hours of processing.

Open a package

Before you can start you need a BCP package.
If you don’t have one, you can use our VaultBcp 2020 sample package.

Launch the bcpViewer 20.0 shortcut on your Desktop and click on “File” → “Open” → “Folder Icon” for choosing your BCP package:

../../_images/openpackage.png

Note

Choose the directory that contains the Vault.xml file, not a subfolder or the parent directory!

After opening the BCP package once, you can use the “Load existing Database” checkbox. For large packages, this option saves a lot of loading time.
As soon as your package is analyzed you can continue.

Check Files

By clicking on a folder the containing files are shown.
When selecting a file, you can see it’s dependencies and where it is used.

../../_images/filesview.png

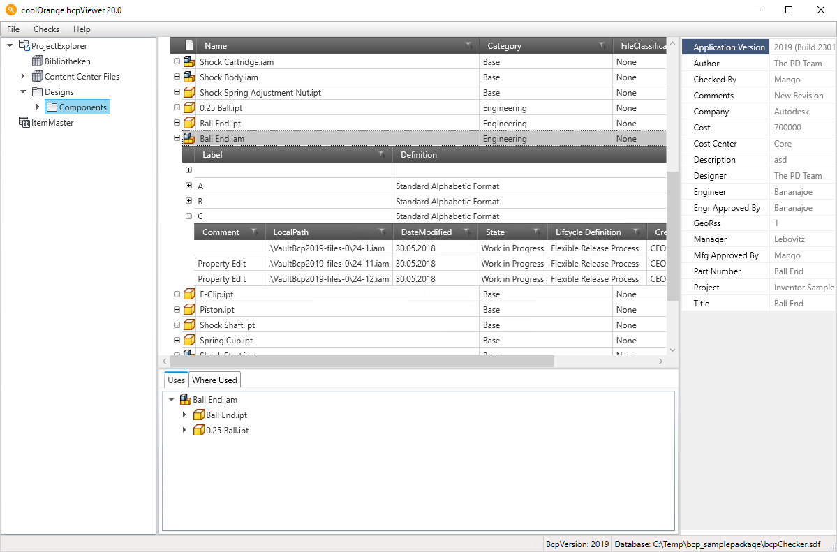
Check Items

By clicking on ItemMaster in the left panel all the items are shown.
After selecting an item, you get informations about the associated files and the Bill of Material.

../../_images/itemsview.png

Check Behaviours

On files and items you can check their category, classification, lifecycle definition, state or other information.
You can view all their revisions and versions directly by expanding them.
On the right side of the Window you can see all the user defined properties of the selected element (system properties are not shown).

../../_images/file_revisions_and_versions.png

Good to know

The best way to complete a migration to Vault is with an acceptance test.
With bcpViewer you can check the success of this test before the actual import.

Additional checks like the Files existence check and the Behaviours calculation can help you on this.
They can be accessed via Toolbar → “Checks”:

../../_images/checks.png

Restrictions: Depending on your machine, large bcp packages (> 1 GB) can take up to 5 minutes and more to load